✨✨✨Notice✨✨✨

👋 Join us. We are recruiting the self-motivated Ph.D. students. If your are interested in our work, please send an email to us.

✨✨✨✨✨✨✨✨✨✨✨✨✨


Research Group of Hyperdimensional Multimedia Perception and Frontier Security

The Hyperdimensional Multimedia Perception and Frontier Security (HyperSec) research group is based at Macao Polytechnic University (MPU). Our group is to pioneering research at the convergence of frontier security, intelligent perception, quantum technology, and AI technologies and applications. Our mission is to build trustworthy, resilient, and explainable digital ecosystems encompassing images, audio, and video, including but not limited to remote sensing and biomedical signals. Key research areas include: 
  • Multimedia Forensics & Content Security - tampering detection, deepfake detection, image self-recovery, copyright protection, etc.
  • AI Model Security - model tamper detection and recovery, AIGC model copyright protection, model watermarking, adversarial defense, federated learning, etc.
  • Watermarking & Cryptography – image encryption & decryption, etc.
  • Quantum Technology - quantum computing, quantum image processing, quantum coding, quantum pulse imaging security technology, etc.
  • Deep Learning Applications - defect detection, respiratory sound classification, etc.
  • Multimedia Processing - digital image, audio, video processing.
  • Remote Sensing Image Processing - change detection, etc.
  • Underwater Imaging - underwater images compressive sensing, etc.

Supervisor

Dr. XIAOCHEN YUAN, CISSY 

袁小晨

Associate Professor
Faculty of Applied Sciences
Macao Polytechnic University
Office: A313, Chi Un Building, R. de Luís Gonzaga Gomes, Macao
Email:
[email protected]
Tel.: +853-85996434
Website:
https://fca.mpu.edu.mo/profile/xcyuan

News

Jan 7, 2026

MGJE-DCR is accepted by ESWA 🎉

Read more




Dec 31, 2025

One paper is accepted by IEEE TGRS 🎉

Read more




Nov 25, 2025

PFL-ALP is accepted by IEEE TIFS 🎉

Read more




Nov 24, 2025

SSEM-HIR is accepted by IEEE TIFS 🎉

Read more




Nov 13, 2025

PASA is accepted by AAAI 2026🎉




Oct 17, 2025

RNPM is accepted by IEEE TASLP 🎉

Read more




Oct 13, 2025

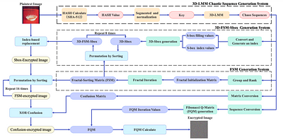
3D-LMM-Based Encryption to Secure Digital Images is accepted by IEEE IoTJ 🎉

Read more




Sep 1, 2025

LungScope is accepted by IEEE TIM ! 🎉

Read more




Aug 27, 2025

DFFormer is accepted by IEEE TCSVT 🎉

Read more




Jul 21, 2025

NANet is accepted by ESWA 🎉

Read more




Jul 10, 2025

GHCW is accepted by ASOC 🎉

Read more




Jun 17, 2025

EFI-SAM is accepted by IEEE JSTARS 🎉

Read more




Apr 10, 2025

TransHFC is accepted by IEEE TCSVT 🎉

Read more




Feb 2, 2025

CCA-YOLO is accepted by IEEE TIM 🎉

Read more




Jan 7, 2025

LCCDMamba is accepted by IEEE JSTARS 🎉

Read more




Tools
Translate to